Computer >> Hướng Dẫn Máy Tính >  >> Lập Trình >> MySQL

Làm thế nào để lấy mô hình ER của cơ sở dữ liệu từ máy chủ với MySQL Workbench?

Để lấy mô hình ER của cơ sở dữ liệu từ máy chủ, trước tiên bạn cần khởi chạy MySQL Workbench. Ảnh chụp nhanh như sau -

Làm thế nào để lấy mô hình ER của cơ sở dữ liệu từ máy chủ với MySQL Workbench?

Sau đó, bạn cần chọn menu “Cơ sở dữ liệu” -

Database->Reverse Engineer

Làm thế nào để lấy mô hình ER của cơ sở dữ liệu từ máy chủ với MySQL Workbench?

Sau đó, một trình hướng dẫn sẽ mở ra như trong ảnh chụp màn hình sau. Thêm mật khẩu và nhấn OK hai lần.

Làm thế nào để lấy mô hình ER của cơ sở dữ liệu từ máy chủ với MySQL Workbench?

Sau khi nhấn nút OK, bạn sẽ nhận được trình hướng dẫn tiếp theo và bạn cần nhấn nút tiếp theo.

Làm thế nào để lấy mô hình ER của cơ sở dữ liệu từ máy chủ với MySQL Workbench?

Sau đó, bạn cần chọn menu "Model" như tôi đã đánh dấu trong trình hướng dẫn ở trên.

Model->Create Diagram from Catalog Objects
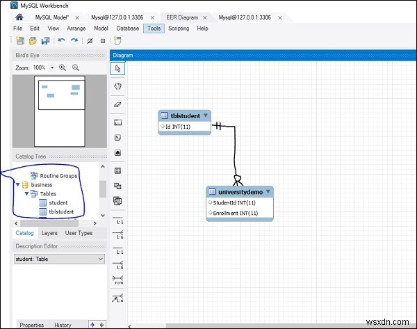
After selecting the option, you will get the ER model of database.

Sau đây là ảnh chụp màn hình -

Làm thế nào để lấy mô hình ER của cơ sở dữ liệu từ máy chủ với MySQL Workbench?

Đây là sơ đồ ER mẫu trong cơ sở dữ liệu của chúng tôi -

Làm thế nào để lấy mô hình ER của cơ sở dữ liệu từ máy chủ với MySQL Workbench?